Wireshark
Wireshark, ağ trafiğini gerçek zamanlı olarak yakalayan ve paket düzeyinde analiz eden dünyanın en yaygın kullanılan açık kaynaklı ağ analiz aracıdır. 1000’den fazla protokolü destekleyen güçlü filtre sistemiyle ağ sorunlarını teşhis etmek, güvenlik açıklarını araştırmak ve protokol davranışlarını öğrenmek için vazgeçilmez bir araçtır. Güvenlik araştırmacıları ve ağ yöneticilerinin temel iş aracıdır.
Temel Özellikler
- Gerçek zamanlı paket yakalama ve filtreleme
- 1000’den fazla ağ protokolü ayrıştırma
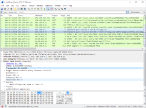
- Renk kodlu protokol görünümü ile kolay analiz
- PCAP ve PCAPng dosyası kaydetme ve okuma
- TLS/SSL şifre çözme (anahtar dosyası ile)
- Akış takibi (TCP stream following)
- İstatistik ve grafik raporlama araçları
- Windows, Mac ve Linux; açık kaynak (GPL)
Sık Sorulan Sorular
Wireshark’ta yalnızca belirli bir IP adresine ait trafiği nasıl filtrelerim?
- Wireshark’ı açın ve trafiği yakalamaya başlayın.
- Üstteki filtre çubuğuna şu filtreden birini yazın:
- Kaynak veya hedef IP için:
ip.addr == 192.168.1.1 - Yalnızca kaynak için:
ip.src == 192.168.1.1 - Yalnızca hedef için:
ip.dst == 192.168.1.1
- Kaynak veya hedef IP için:
- Enter tuşuna basın; yalnızca o IP’ye ait paketler listelenir.
- Birden fazla koşul için
&&(ve) veya||(veya) operatörlerini kullanın.
Wireshark kurulduktan sonra ağ arayüzleri listede görünmüyor, nasıl düzeltirim?
- Windows’ta Npcap’ın kurulu olduğundan emin olun; Wireshark kurulumunda “Install Npcap” seçeneği işaretli olmalıdır.
- Npcap kurulu değilse ayrıca Npcap’ı npcap.com adresinden indirip kurun.
- Wireshark’ı yönetici (Administrator) olarak çalıştırın.
- Hâlâ görünmüyorsa Npcap hizmetinin çalıştığını Hizmetler (services.msc) panelinden doğrulayın.
Alternatifler
- Capsa Free — Daha sade arayüzlü ücretsiz ağ analiz aracı.
- TCPView — Aktif TCP ve UDP bağlantılarını listeleyen hafif araç.
- WinMTR — Ping ve traceroute verilerini birleştiren ağ tanı aracı.
Wireshark Neden Kullanılır?
Wireshark, ağ mühendislerinin, güvenlik araştırmacılarının ve öğrencilerin ağ protokollerini anlamak ve sorunları teşhis etmek için başvurduğu endüstri standardı araçtır. Bağlantı sorunlarını teşhis etmek, web uygulamasının sunucuyla nasıl iletişim kurduğunu incelemek veya şüpheli ağ trafiğini analiz etmek için Wireshark’ın eşi yoktur. TLS anahtar dosyası sağlandığında HTTPS trafiğini bile çözümleyebilir; bu özellik gelişmiş güvenlik analizleri için kritiktir. Renk kodlu protokol ayrıştırması karmaşık trafik akışlarını görsel olarak anlamayı kolaylaştırır. PCAP dosyası desteği, başka sistemlerde kaydedilen trafiğin daha sonra analiz edilmesine olanak tanır.
Kurulum ve İlk Adımlar
Wireshark’ı indirip kurun; kurulum sırasında “Npcap” eklentisini de yükleyin (Windows’ta gerekli). Wireshark’ı açın ve ağ arayüzünü listeden seçin. Mavi “Yakalamaya Başla” düğmesine tıklayın; trafik akmaya başlar. Belirli trafiği filtrelemek için filtre çubuğuna yazın: `http`, `tcp.port == 443`, `ip.addr == 192.168.1.1` gibi. Yakalamayı durdurmak için kırmızı “Durdur” düğmesine basın. Dosyayı PCAP olarak kaydetmek için “Dosya > Farklı Kaydet” seçin. Paket detaylarını incelemek için listeden pakete tıklayın; alt panelde katman katman gösterim yapılır.
Wireshark, ağ sorunlarını teşhis etmek ve ağ protokollerini derinlemesine anlamak için endüstri standardı haline gelmiş vazgeçilmez bir araçtır. Güvenlik araştırmacılarından ağ mühendislerine, öğrencilerden sistem yöneticilerine kadar geniş bir kullanıcı kitlesi tarafından güvenle kullanılmaktadır. Kapsamlı protokol desteği ve güçlü filtreleme sistemi, en karmaşık ağ sorunlarının bile çözülmesine olanak tanır.
- 3.000+ protokol desteği
- Gerçek zamanlı paket yakalama
- Kapsamlı filtreleme ve arama
- PCAP kayıt formatı - evrensel uyumluluk
- Tamamen ücretsiz ve açık kaynak
- Windows, Mac, Linux desteği
- Grafik istatistikler ve akış takibi
- Türkçe arayüz yok
- Öğrenme eğrisi yüksek - ağ bilgisi gerekli
- Yanlış kullanımda yasal sorunlar doğabilir
- Büyük yakalama dosyaları çok RAM tüketebilir
İşletim Sistemi: Windows 10 64-bit veya üzeri
RAM: Minimum 4 GB (yüksek trafik için 8 GB)
Disk: 300 MB boş alan
Diğer: Ağ arayüzü kartı
